Build Workflows at the Speed of Thought
Connect APIs, integrate AI, and automate end-to-end operations to solve real business problems.
The complete platform for AI-powered automation

Seamless AI Integration
Effortlessly integrate powerful language models directly into your workflows with our purpose-built LLM nodes.

Drag-and-drop simplicity
Build complex automation flows without code using our intuitive visual interface that anyone can master.

Enterprise-grade security
Rest easy with our robust security infrastructure that keeps your data and workflows protected at all times.
An end-to-end solution for building & running flows
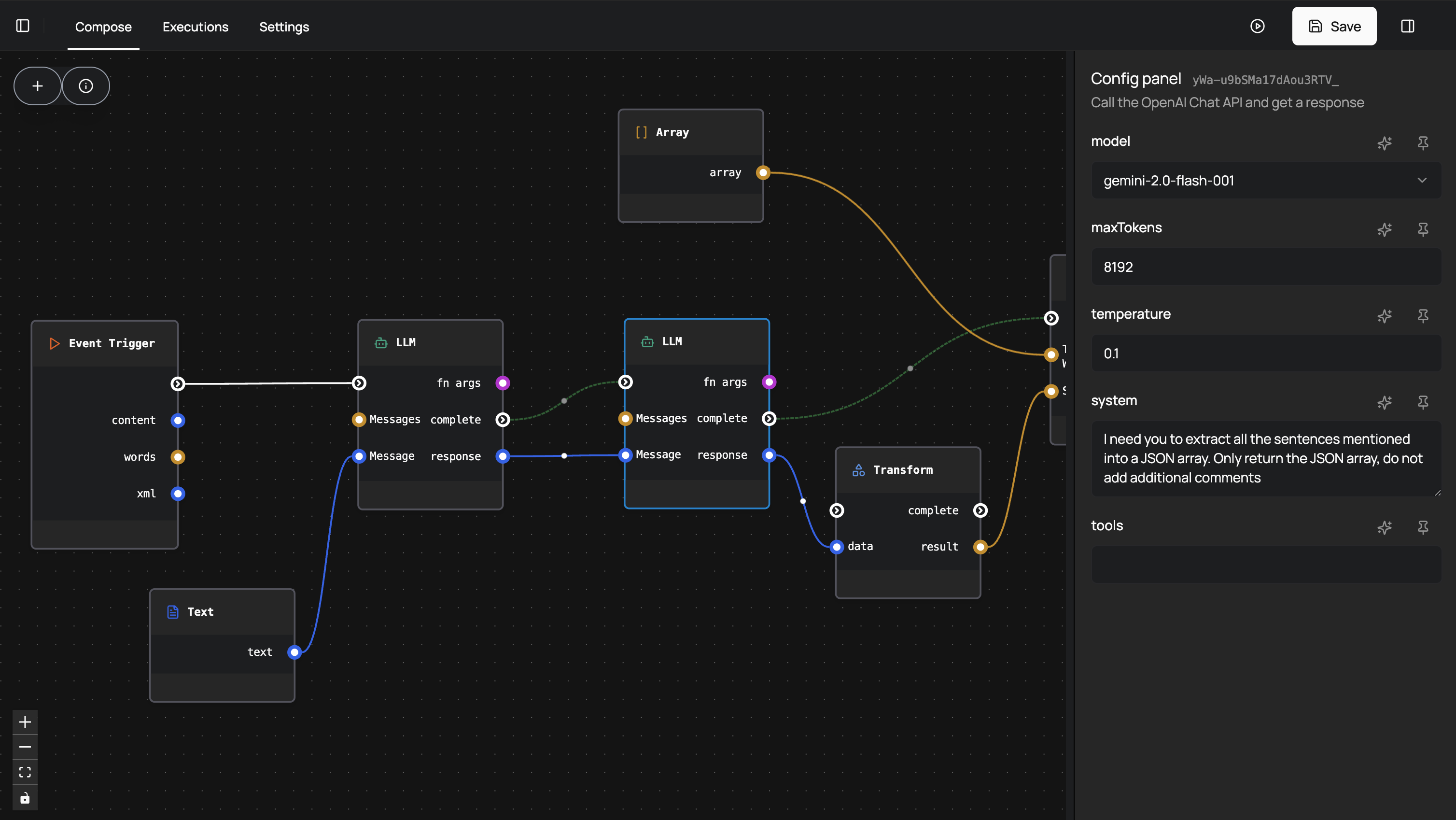
Build Your Workflow
Drag and drop to create powerful workflows that combine AI models, app integrations, and custom logic. Our AI assistant suggests optimizations or builds flows from plain English-no coding required
Debug and Test
Deploy with One Click
Track and Optimize
[Looping Forgelab canvas video for step 1]
Build AI workflows effortlessly with our intuitive drag-and-drop interface
Worfklow creation can be assisted by AI at any point
Keep a watchful eye on your AI models with real-time tracking of their progress.
Launch AI applications with ease, thanks to our one-click deployment process
Your API keys are encrypted at rest using modern cryptography algorithms.
Live cost meter
Explore the Forgelab Platform

Automation that never sleeps

Unmatched flexibility
Adapt your workflows to any use case with our versatile platform that handles simple to complex scenarios.

Near-instant execution & deployment
Deploy changes and see results immediately with zero downtime and lightning-fast processing.

Auto-retry & recovery
Never worry about failures with intelligent retry mechanisms that keep your workflows running smoothly.

Seamless human hand-off when needed
Effortlessly transition between automated processes and human oversight when situations require it.

Transparent cost & performance insights
Get full visibility into your usage, costs, and performance metrics with detailed analytics.
Why Choose Forgelab for Your Automation?
Discover the AI-native platform that empowers teams to build smarter, faster, and more reliable workflows—without limits.
AI That Builds With You
Forget rigid templates or manual setups. Forgelab's AI assistant suggests optimizations, generates flows from natural language, and adapts to your needs in real-time. Create complex workflows in minutes, whether you're a coder or a no-code newbie.
Transparent Costs, Total Control
Track AI Usage and Costs Live. No hidden fees, no surprises—just clear insights to optimize your workflows. Forgelab puts you in charge of performance and budget from day one.
Debug and Recover, Effortlessly
Errors happen. Forgelab lets you pause, debug, and resume from any node with one click. With auto-retry and graceful error handling, your workflows stay resilient, saving time and stress.
What can you build with forgelab?
Language translation API
Translate from any language to any language using a prompt and openAI
Ingest data
Run embeddings and update a vector store
Ask questions over a PDF
Upload a PDF and ask any question in a matter of seconds
Interact with APIs
Query the imdb API using natural language
Enterprise-grade security & privacy
We take security and compliance seriously, ensuring your data is protected to the highest industry standards.



Ironclad Secret Protection
Your secrets and sensitive data are encrypted at rest and in transit with military-grade encryption protocols.

End-to-end Encryption
All data flowing through Forgelab is protected with advanced encryption at every stage of processing.

Your Data, Your Control
Maintain complete ownership of your data with granular access controls and comprehensive audit logs.
Automate the work that matters today
Free Your Team from Repetitive Tasks and Unlock Smarter Workflows with AI.
